Skip to main content
ACE-Step is an open-source foundational music generation model jointly developed by Chinese team StepFun and ACE Studio, aimed at providing music creators with efficient, flexible and high-quality music generation and editing tools. The model is released under the Apache-2.0 license and is free for commercial use. As a powerful music generation foundation, ACE-Step provides rich extensibility. Through fine-tuning techniques like LoRA and ControlNet, developers can customize the model according to their actual needs. Whether it’s audio editing, vocal synthesis, accompaniment production, voice cloning or style transfer applications, ACE-Step provides stable and reliable technical support. This flexible architecture greatly simplifies the development process of music AI applications, allowing more creators to quickly apply AI technology to music creation. Currently, ACE-Step has released related training code, including LoRA model training, and the corresponding ControlNet training code will be released in the future. You can visit their Github to learn more details.
Make sure your ComfyUI is updated.Workflows in this guide can be found in the Workflow Templates. If you can’t find them in the template, your ComfyUI may be outdated. (Desktop version’s update will delay sometime)If nodes are missing when loading a workflow, possible reasons:
  1. You are not using the latest ComfyUI version (Nightly version)
  2. Some nodes failed to import at startup

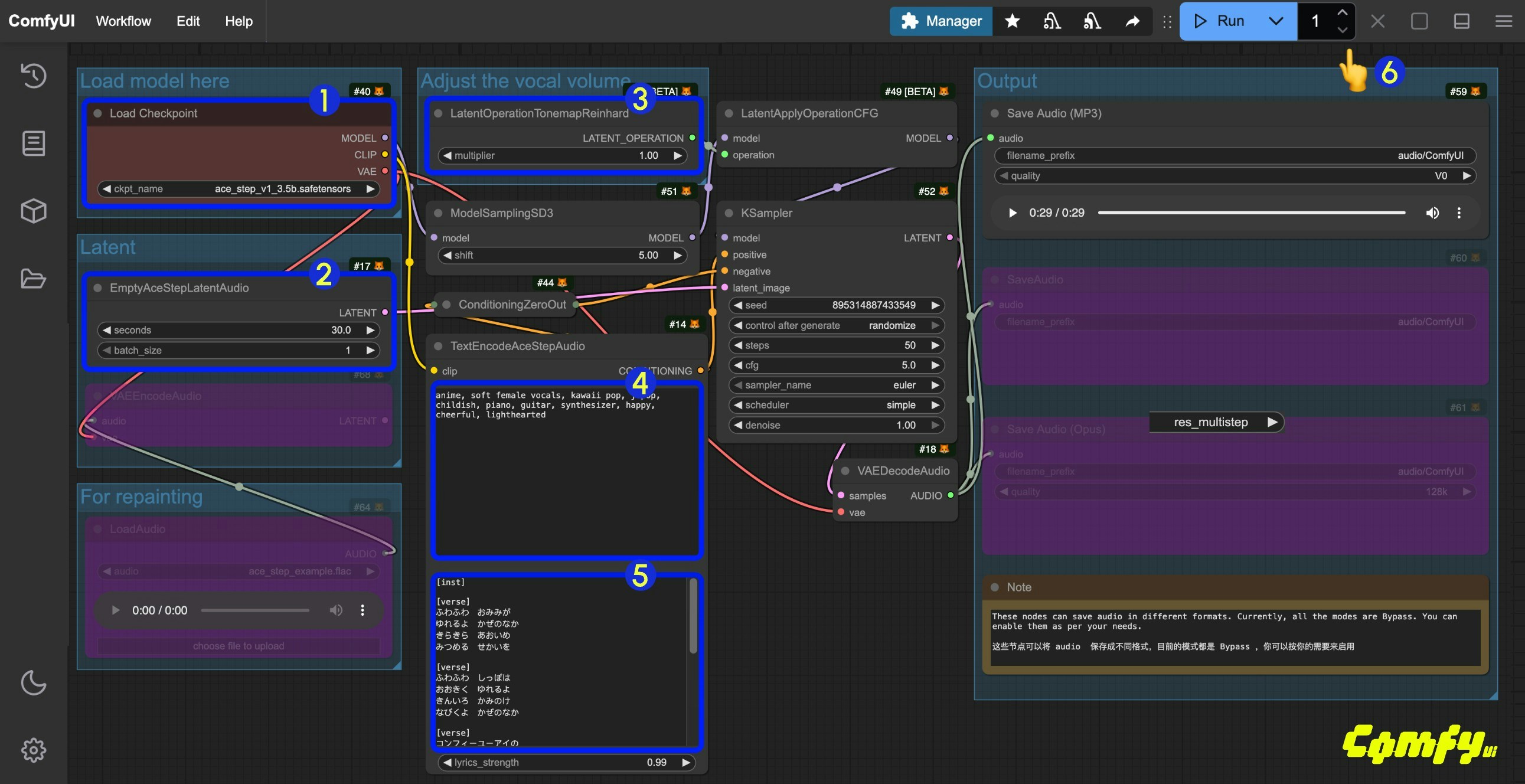
ACE-Step ComfyUI Text-to-Audio Generation Workflow Example

Click the button below to download the corresponding workflow file. Drag it into ComfyUI to load the workflow information. The workflow includes model download information. Click the button below to download the corresponding workflow file. Drag it into ComfyUI to load the workflow information. The workflow includes model download information.

Download Json Format Workflow File

You can also manually download ace_step_v1_3.5b.safetensors and save it to the ComfyUI/models/checkpoints folder

2. Complete the Workflow Step by Step

Step Guide
  1. Ensure the Load Checkpoints node has loaded the ace_step_v1_3.5b.safetensors model
  2. (Optional) In the EmptyAceStepLatentAudio node, you can set the duration of the music to be generated
  3. (Optional) In the LatentOperationTonemapReinhard node, you can adjust the multiplier to control the volume of the vocals (higher numbers result in more prominent vocals)
  4. (Optional) Input corresponding music styles etc. in the tags field of TextEncodeAceStepAudio
  5. (Optional) Input corresponding lyrics in the lyrics field of TextEncodeAceStepAudio
  6. Click the Run button, or use the shortcut Ctrl(cmd) + Enter to execute the audio generation
  7. After the workflow completes,, you can preview the generated audio in the Save Audio node. You can click to play and listen to it, and the audio will also be saved to ComfyUI/output/audio (subdirectory determined by the Save Audio node).

ACE-Step ComfyUI Audio-to-Audio Workflow

Similar to image-to-image workflows, you can input a piece of music and use the workflow below to resample and generate music. You can also adjust the difference from the original audio by controlling the denoise parameter in the Ksampler.

1. Download Workflow File

Click the button below to download the corresponding workflow file. Drag it into ComfyUI to load the workflow information.

Download Json Format Workflow File

Download the following audio file as the input audio:

Download Example Audio File for Input

2. Complete the Workflow Step by Step

ACE-Step Step Guide
  1. Ensure the Load Checkpoints node has loaded the ace_step_v1_3.5b.safetensors model
  2. Upload the provided audio file in the LoadAudio node
  3. (Optional) Input corresponding music styles and lyrics in the tags and lyrics fields of TextEncodeAceStepAudio. Providing lyrics is very important for audio editing
  4. (Optional) Modify the denoise parameter in the Ksampler node to adjust the noise added during sampling to control similarity with the original audio (smaller values result in more similarity to the original audio; setting it to 1.00 is approximately equivalent to having no audio input)
  5. Click the Run button, or use the shortcut Ctrl(cmd) + Enter to execute the audio generation
  6. After the workflow completes, you can preview the generated audio in the Save Audio node. You can click to play and listen to it, and the audio will also be saved to ComfyUI/output/audio (subdirectory determined by the Save Audio node).
You can also implement the lyrics modification and editing functionality from the ACE-Step project page, modifying the original lyrics to change the audio effect.

3. Additional Workflow Notes

  1. In the example workflow, you can change the tags in TextEncodeAceStepAudio from male voice to female voice to generate female vocals.
  2. You can also modify the lyrics in TextEncodeAceStepAudio to change the lyrics and thus the generated audio. Refer to the examples on the ACE-Step project page for more details.

ACE-Step Prompt Guide

ACE currently uses two types of prompts: tags and lyrics.
  • tags: Mainly used to describe music styles, scenes, etc. Similar to prompts we use for other generations, they primarily describe the overall style and requirements of the audio, separated by English commas
  • lyrics: Mainly used to describe lyrics, supporting lyric structure tags such as [verse], [chorus], and [bridge] to distinguish different parts of the lyrics. You can also input instrument names for purely instrumental music
You can find rich examples of tags and lyrics on the ACE-Step model homepage. You can refer to these examples to try corresponding prompts. This document’s prompt guide is organized based on the project to help you quickly try combinations to achieve your desired effect.

Tags (prompt)

Mainstream Music Styles

Use short tag combinations to generate specific music styles
  • electronic
  • rock
  • pop
  • funk
  • soul
  • cyberpunk
  • Acid jazz
  • electro
  • em (electronic music)
  • soft electric drums
  • melodic

Scene Types

Combine specific usage scenarios and atmospheres to generate music that matches the corresponding mood
  • background music for parties
  • radio broadcasts
  • workout playlists

Instrumental Elements

  • saxophone
  • jazz
  • piano, violin

Vocal Types

  • female voice
  • male voice
  • clean vocals

Professional Terms

Use some professional terms commonly used in music to precisely control music effects
  • 110 bpm (beats per minute is 110)
  • fast tempo
  • slow tempo
  • loops
  • fills
  • acoustic guitar
  • electric bass

Lyrics

Lyric Structure Tags

  • [outro]
  • [verse]
  • [chorus]
  • [bridge]

Multilingual Support

  • ACE-Step V1 supports multiple languages. When used, ACE-Step converts different languages into English letters and then generates music.
  • In ComfyUI, we haven’t fully implemented the conversion of all languages to English letters. Currently, only Japanese hiragana and katakana characters are implemented. So if you need to use multiple languages for music generation, you need to first convert the corresponding language to English letters, and then input the language code abbreviation at the beginning of the lyrics, such as Chinese [zh], Korean [ko], etc.
For example:
[verse]

[zh]wo3zou3guo4shen1ye4de5jie1dao4
[zh]leng3feng1chui1luan4si1nian4de5piao4liang4wai4tao4
[zh]ni3de5wei1xiao4xiang4xing1guang1hen3xuan4yao4
[zh]zhao4liang4le5wo3gu1du2de5mei3fen1mei3miao3

[chorus]

[verse]​
[ko]hamkke si-kkeuleo-un sesang-ui sodong-eul pihae​
[ko]honja ogsang-eseo dalbich-ui eolyeompus-ileul balaboda​
[ko]niga salang-eun lideum-i ganghan eum-ag gatdago malhaess-eo​
[ko]han ta han tamada ma-eum-ui ondoga eolmana heojeonhanji ijge hae

[bridge]
[es]cantar mi anhelo por ti sin ocultar
[es]como poesía y pintura, lleno de anhelo indescifrable
[es]tu sombra es tan terca como el viento, inborrable
[es]persiguiéndote en vuelo, brilla como cruzar una mar de nubes

[chorus]
[fr]que tu sois le vent qui souffle sur ma main
[fr]un contact chaud comme la douce pluie printanière
[fr]que tu sois le vent qui s'entoure de mon corps
[fr]un amour profond qui ne s'éloignera jamais
Currently, ACE-Step supports 19 languages, but the following ten languages have better support:
  • English
  • Chinese: [zh]
  • Russian: [ru]
  • Spanish: [es]
  • Japanese: [ja]
  • German: [de]
  • French: [fr]
  • Portuguese: [pt]
  • Italian: [it]
  • Korean: [ko]
The language tags above have not been fully tested at the time of writing this documentation. If any language tag is incorrect, please submit an issue to our documentation repository and we will make timely corrections.