

FLUX.1 ControlNet Model Introduction
FLUX.1 Canny and Depth are two powerful models from the FLUX.1 Tools launched by Black Forest Labs. This toolkit is designed to add control and guidance capabilities to FLUX.1, enabling users to modify and recreate real or generated images. FLUX.1-Depth-dev and FLUX.1-Canny-dev are both 12B parameter Rectified Flow Transformer models that can generate images based on text descriptions while maintaining the structural features of the input image. The Depth version maintains the spatial structure of the source image through depth map extraction techniques, while the Canny version uses edge detection techniques to preserve the structural features of the source image, allowing users to choose the appropriate control method based on different needs. Both models have the following features:- Top-tier output quality and detail representation
- Excellent prompt following ability while maintaining consistency with the original image
- Trained using guided distillation techniques for improved efficiency
- Open weights for the research community
- API interfaces (pro version) and open-source weights (dev version)
FLUX.1-Canny-dev Complete Version Workflow
1. Workflow and Asset
Please download the workflow image below and drag it into ComfyUI to load the workflow
Please download the image below, which we will use as the input image
2. Manual Models Installation
If you have previously used the complete version of Flux related workflows, then you only need to download the flux1-canny-dev.safetensors model file.
Since you need to first agree to the terms of black-forest-labs/FLUX.1-Canny-dev, please visit the black-forest-labs/FLUX.1-Canny-dev page and make sure you have agreed to the corresponding terms as shown in the image below.

- clip_l.safetensors
- t5xxl_fp16.safetensors
- ae.safetensors
- flux1-canny-dev.safetensors (Please ensure you have agreed to the corresponding repo’s terms)
3. Step-by-Step Workflow Execution

- Make sure
ae.safetensorsis loaded in theLoad VAEnode - Make sure
flux1-canny-dev.safetensorsis loaded in theLoad Diffusion Modelnode - Make sure the following models are loaded in the
DualCLIPLoadernode:- clip_name1: t5xxl_fp16.safetensors
- clip_name2: clip_l.safetensors
- Upload the provided input image in the
Load Imagenode - Click the
Queuebutton, or use the shortcutCtrl(cmd) + Enterto run the workflow
4. Start Your Experimentation
Try using the FLUX.1-Depth-dev model to complete the Depth version of the workflow You can use the image below as input
Or use the following custom nodes to complete image preprocessing:
FLUX.1-Depth-dev-lora Workflow
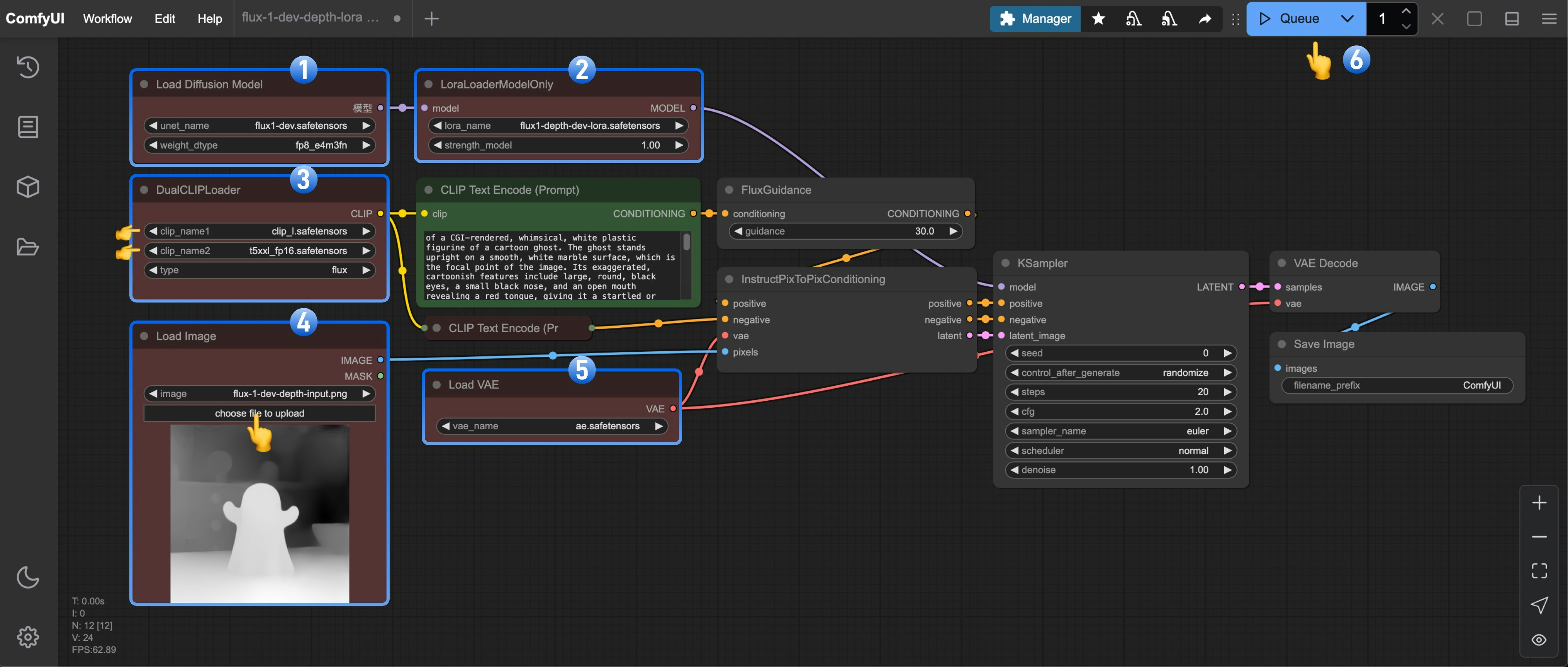
The LoRA version workflow builds on the complete version by adding the LoRA model. Compared to the complete version of the Flux workflow, it adds nodes for loading and using the corresponding LoRA model.1. Workflow and Asset
Please download the workflow image below and drag it into ComfyUI to load the workflow
Please download the image below, which we will use as the input image
2. Manual Model Download
Complete model list:- clip_l.safetensors
- t5xxl_fp16.safetensors
- ae.safetensors
- flux1-dev.safetensors
- flux1-depth-dev-lora.safetensors
3. Step-by-Step Workflow Execution

- Make sure
flux1-dev.safetensorsis loaded in theLoad Diffusion Modelnode - Make sure
flux1-depth-dev-lora.safetensorsis loaded in theLoraLoaderModelOnlynode - Make sure the following models are loaded in the
DualCLIPLoadernode:- clip_name1: t5xxl_fp16.safetensors
- clip_name2: clip_l.safetensors
- Upload the provided input image in the
Load Imagenode - Make sure
ae.safetensorsis loaded in theLoad VAEnode - Click the
Queuebutton, or use the shortcutCtrl(cmd) + Enterto run the workflow
4. Start Your Experimentation
Try using the FLUX.1-Canny-dev-lora model to complete the Canny version of the workflow Use ComfyUI-Advanced-ControlNet or ComfyUI ControlNet aux to complete image preprocessingCommunity Versions of Flux Controlnets
XLab and InstantX + Shakker Labs have released Controlnets for Flux. InstantX: XLab: flux-controlnet-collections Place these files in theComfyUI/models/controlnet directory.
You can visit Flux Controlnet Example to get the corresponding workflow image, and use the image from here as the input image.